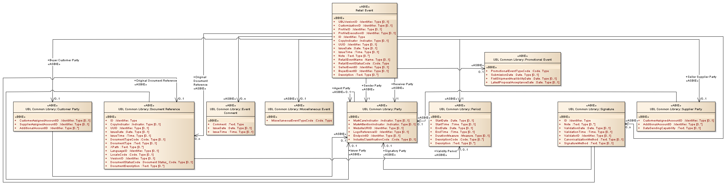
Retail Event : Class diagram
Created:
5/3/2013 2:06:51 PM
Modified:
5/3/2013 2:09:51 PM
Project:
Author:
Administrator
Version:
1.0
Advanced:
ID:
{771C8673-A258-477c-B4CD-0316638BEC7E}