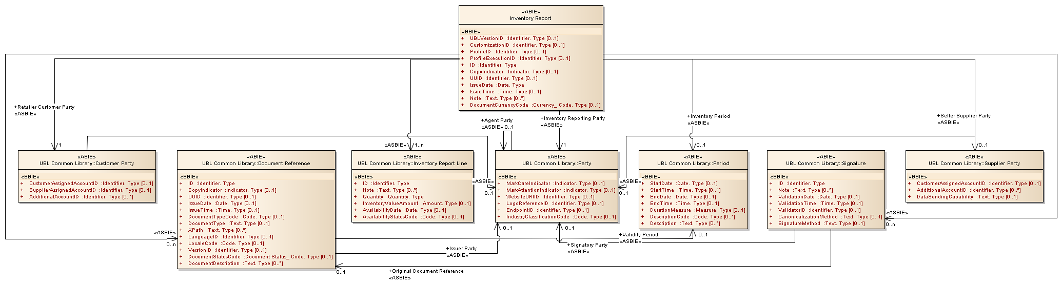
Inventory Report : Class diagram
Created:
5/3/2013 9:55:22 AM
Modified:
5/3/2013 9:57:45 AM
Project:
Author:
Administrator
Version:
1.0
Advanced:
ID:
{3DB694CB-E9DC-4609-A833-0EFE0FBF218F}