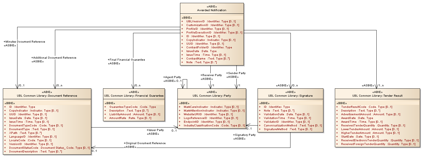
Awarded Notification : Class diagram
Created:
5/2/2013 12:37:39 PM
Modified:
5/2/2013 12:42:53 PM
Project:
Author:
Administrator
Version:
1.0
Advanced:
ID:
{2D56315E-4BF5-45e4-9DC3-155EC36B977A}