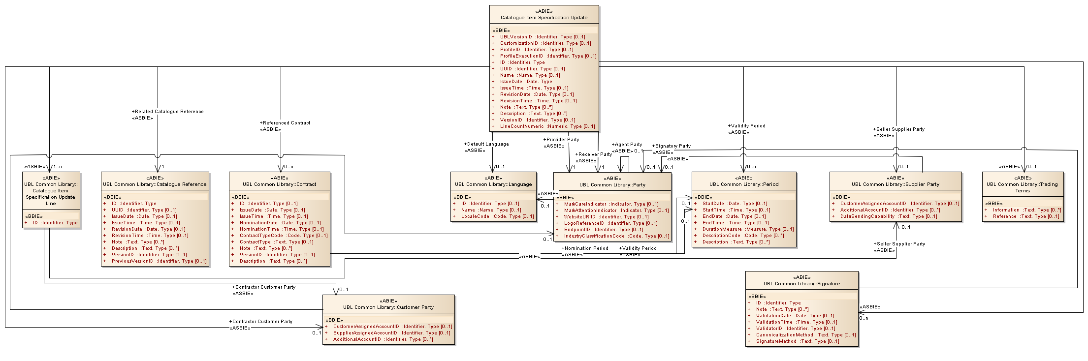
Catalogue Item Specification Update : Class diagram
Created:
5/2/2013 12:56:46 PM
Modified:
5/2/2013 1:02:48 PM
Project:
Author:
Administrator
Version:
1.0
Advanced:
ID:
{A1365298-9CF2-4489-AE04-8BBD74578539}