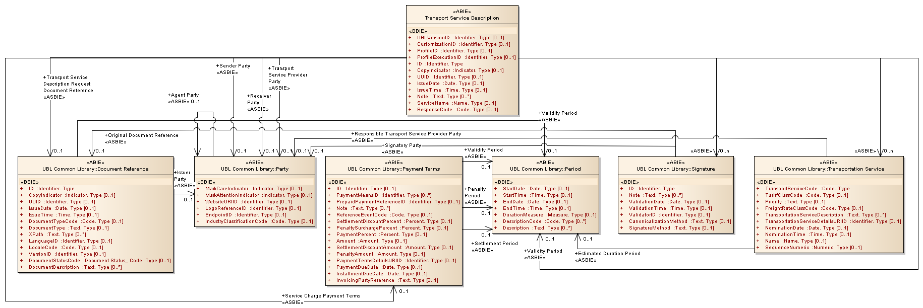
Transport Service Description : Class diagram
Created:
5/3/2013 4:53:10 PM
Modified:
5/3/2013 4:58:09 PM
Project:
Author:
Administrator
Version:
1.0
Advanced:
ID:
{7FD3A54C-66EB-406b-B964-FA8C4C99ACBE}