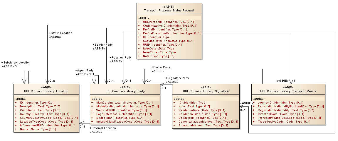
Transport Progress Status Request : Class diagram
Created:
5/3/2013 4:49:24 PM
Modified:
5/3/2013 4:52:56 PM
Project:
Author:
Administrator
Version:
1.0
Advanced:
ID:
{5D06A8D1-FAE3-4d0f-8565-676921467E42}