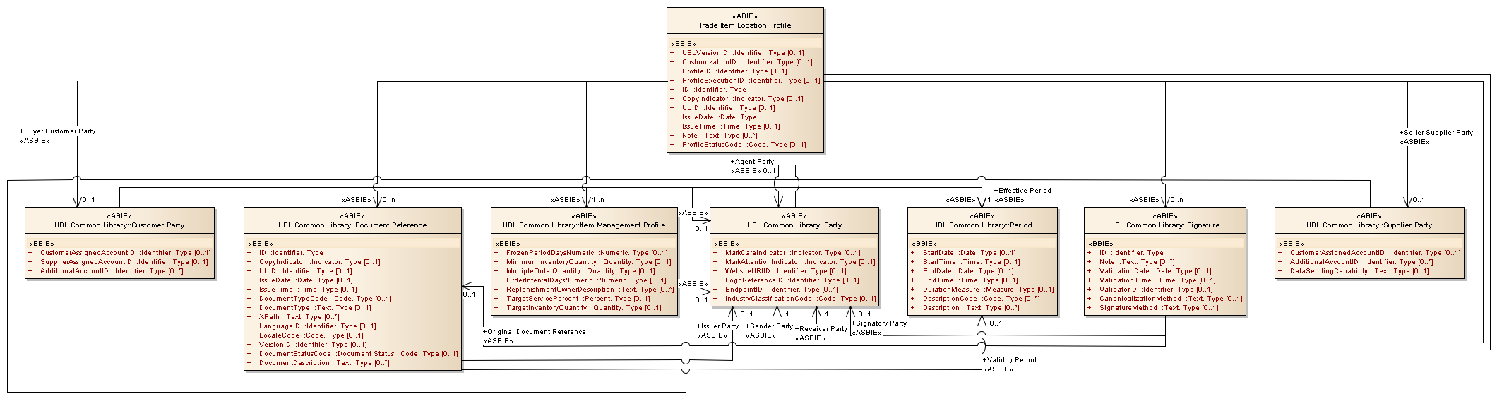
Trade Item Location Profile : Class diagram
Created:
5/3/2013 3:05:34 PM
Modified:
5/3/2013 3:09:08 PM
Project:
Author:
Administrator
Version:
1.0
Advanced:
ID:
{E4F25157-1D05-4fb1-B2BC-2079A0A749A1}