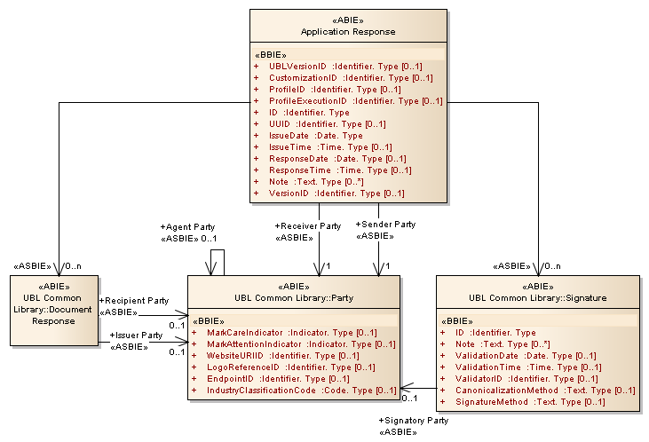
Application Response : Class diagram
Created:
5/2/2013 12:33:19 PM
Modified:
5/2/2013 12:37:24 PM
Project:
Author:
Administrator
Version:
1.0
Advanced:
ID:
{96E4A8AF-3776-467a-B42E-D6198C276CE3}